Съдържание:
Съхранение на данни
Тази програма е насочена към тези, които желаят да съхраняват лична информация при себе си и не изпитват особено доверие към облачните технологии. Defy не изисква предварителна инсталация и не оставя следи в системния регистър. След разархивиране, каталогът с нея може да се съхранява на външно устройство (диск, флашка, карта памет) и да се използва на всякакъв компютър с Windows. Именно в създадената по този начин папка се съхраняват всички данни на потребителя.

Разглежданото решение позволява създаване на бележки с съдържание от всякакъв тип и съхраняването им в удобно представяне, самостоятелно изграждайки структура, например, дървовидна, списък с колони или обикновен текст. На всеки обект, както и на всичкото хранилище, може да се зададе парола, също така има възможност за добавяне на таймер.

Мениджър на пароли
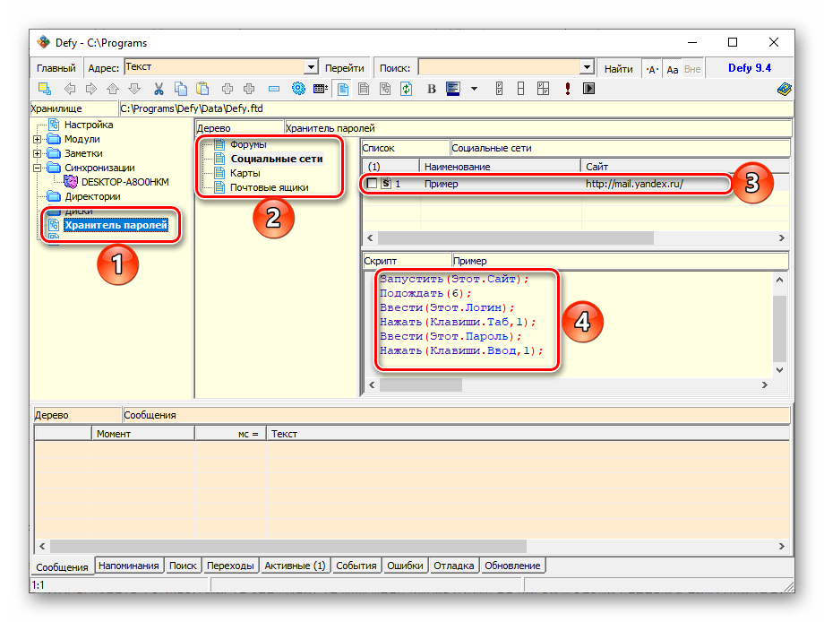
Още една полезна функция на програмата е "Съхранител на пароли". Това е шаблонно дърво, в което по подразбиране има четири категории данни: "Форуми", "Социални мрежи", "Карти" и "Пощенски кутии". При необходимост те могат да бъдат променени или създадени нови. За всяка записка се посочва наименование, адрес, логин и парола, има възможност за дублиране, копиране, поставяне и изтриване, преместване в други каталози. В този раздел могат да се създават скриптове, които позволяват опростяване и автоматизиране на процеса на авторизация.

Анализ на локални данни
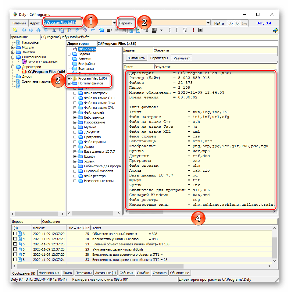
С помощта на Defy можете да анализирате данни, например, папки по тип файлове, техния размер.Достатъчно е да направите няколко клика, за да разберете колко място заема определена директория на диска и какви данни съдържа. Програмата позволява намирането на дубликати (повече за това по-късно), маркираните файлове могат да бъдат изтрити, копирани и/или преместени на друг носител. Също така има възможност за създаване на снимки на каталогите.

Анализ на FTP
Освен локалните файлове на компютърния диск, с помощта на Defy можете да анализирате и FTP. За целта трябва да посочите адреса на хоста и папката, да зададете допълнителни параметри, а също така, ако хранилището е затворено, да въведете логин и парола за него, след което да стартирате процеса. След завършването му ще бъде показан размерът на каталога, броят на съдържащите се в него папки и файлове, техният тип и общото време за четене.

Сравнение и синхронизация на данни
Defy предоставя възможност за сравнение на данните в папките и тяхната синхронизация. Поддържат се текстови документи, изображения в JPEG, както и формати на системата 1C (EPF, ERF, ERT). Програмата анализира елементите в указаните местоположения, след което демонстрира резултата и, в случай на открития разлики, позволява замяната на по-стария файл с актуалната версия.

Търсене на дубликати
Освен сравняването на данни, разглежданото решение позволява намирането на дубликати на файлове и след това изтриването на ненужните версии. За проверка е необходимо да посочите мястото на диска и основните параметри ("Свойства за сравнение"), като наименование, тип, размер и момент на промяна (може да изберете както всички, така и само някои от тях). След завършване на анализа програмата ще покаже копия, ако такива бъдат открити, след което те могат да бъдат изтрити от вас.

Собствен език за програмиране
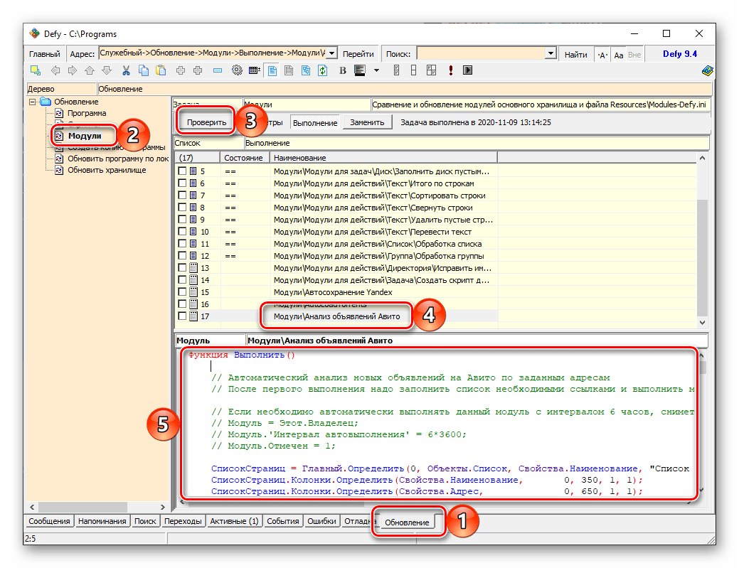
Езикът за програмиране, използван в Defy, е създаден по подобие на езика 1C, но с опростена типизация и, което е по-важно, безплатно използване. В синтаксиса на командите се използва само руски, а в самата програма има справочник по езика. Именно с негова помощ са създадени готови модули и скриптове, които ще разгледаме по-нататък.Кодът на един от тях е показан на изображението по-долу.

Готови скриптове
За по-бързо и удобно изпълнение на много задачи в Дефай, включително и вече разгледаните от нас по-горе, можете да създавате собствени скриптове, но също така можете да използвате готови, първоначално налични в програмата – те са представени в раздела с настройки и се съхраняват в отделен файл в папката за инсталация/разпаковане. Там, както и на сайта на разработчика, можете да се запознаете с техния код и, при необходимост, да го адаптирате за собствените си нужди или да го използвате като основа за нови скриптове. Пълният списък на компонентите изглежда по следния начин:
- Синхронизиране на времето;
- Изчистване на временни директории;
- Пример за работа с файлове;
- Пример за работа с архиви;
- Разделяне на снимки по дати;
- Рестартиране на модеми;
- Рестартиране на Ammyy Admin;
- Рестартиране на компютъра;
- Изключване на компютъра;
- Изключване на компютъра вечер;
- Узнаване на текущия курс на Евро;
- Създаване на архив с текущата дата;
- Настройка на подменю в "Проводника";
- Преводач.
Готови модули
Освен шаблонни скриптове, в Defy има набор от модули – файлове с набор от функции, с помощта на които можете да автоматизирате различни действия с групи и списъци от данни, обикновен текст, а също и задачи с дискове и директории. Пълният списък на готовите решения е представен по-долу:
- Обработка на група;
- Обработка на списък;
- Общо по редове;
- Превод на текст;
- Сгъване на редове;
- Сортиране на редове;
- Изтриване на празни редове;
- Замяна на типове файлове;
- Замяна на текст във файлове;
- Преименуване на маркираните;
- Създаване на пряк път към директория;
- Запълване на диск с празни файлове.
Мониторинг на недвижими имоти
Неочевидната и, със сигурност, най-неочаквана функция на Дефай е мониторингът на цените на недвижими имоти. По същество, това е още един предварително инсталиран модул, който, както и разгледаните по-горе, подлежи на фина настройка и може да бъде променен според собствените нужди.По подразбиране събирането и проследяването на информация се извършва само на сайта Avito, но може да се посочи всякакъв друг или няколко такива, както и да се зададат по-точни параметри.

Мониторингът на недвижими имоти е само един от нагледните примери за какви цели може да се използва програмата. По подобен начин с нея може да се проследява, например, историята в определен мессенджър или измененията на уеб страници, както и да се решават редица други задачи, особено след като на сайта на разработчика има не само изходен код на шаблонни компоненти, но и видеоинструкции за това как да се използват. Последните модули могат да бъдат намерени в раздела "Актуализации" на програмата, след предварителна проверка за наличност.

Предимства
- Русифициран интерфейс;
- Безплатно разпространение;
- Възможност за използване в портативен режим – без инсталация, от всякакъв външен носител;
- Готови скриптове и модули, чийто код при необходимост може да бъде променен и адаптиран според нуждите на потребителя или да се използва за самостоятелно създаване на нови решения;
- Собствен език за програмиране, благодарение на който програмата може да бъде оборудвана с нови функции, създавайки именно тези модули и скриптове;
- Наличие на подробна инструкция за работа с програмата и видеоуроци на официалния сайт на разработчика.
Недостатъци
- Устарял и неинтуитивен интерфейс, който със сигурност ще предизвика трудности при усвояването му от новаците;
Свалете Defy безплатно
Изтеглете последната версия на програмата от официалния сайт