Когато преоразмерявате дял на твърдия диск на компютър, потребителят може да срещне такъв проблем, че елементът „Разгъване на обема“ в прозореца на инструмента за управление на дисковото пространство няма да бъде активен. Нека видим какви фактори могат да причинят липсата на тази опция, както и да идентифицираме начини за отстраняването им на компютър с Windows 7.
Вижте също: Функция за управление на дискове в Windows 7
Съдържанието
Причината за разглеждания проблем в тази статия може да бъде два основни фактора:

След това ще разберем какви действия трябва да се предприемат във всеки от описаните случаи, за да се получи възможността за разширяване на диска.
Ако типът на файловата система на диска, който искате да разширите, е различен от NTFS (например FAT), трябва да го форматирате съответно.
Внимание! Преди да извършите процедурата за форматиране, не забравяйте да преместите всички файлове и папки от дяла, върху който работите, на външна памет или на друг том на твърдия диск на компютъра. В противен случай всички данни след форматирането ще бъдат безвъзвратно загубени.



урок:
Форматиране на твърдия диск
Как да форматирате устройството C Windows 7
Описаният по-горе метод няма да ви помогне да решите проблема с наличието на елемент за разширяване на обема, ако причината за това е липсата на неразпределено дисково пространство. Също така е важен фактор, че тази област се намира в прозореца на snap-in “Управление на дискове” вдясно от разширяващия се обем, а не вляво от него. Ако няма неразпределено пространство, трябва да го създадете, като премахнете или компресирате съществуващ том.
Внимание! Трябва да се разбира, че неразпределеното пространство не е просто свободно дисково пространство, а зона, необезпечена за определен обем.


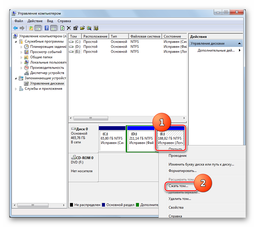
Можете също да създадете неразпределено дисково пространство, като компресирате тома, който ще разширите. В същото време е важно компресируемият дял да е от типа на файловата система NTFS, тъй като в противен случай тази манипулация няма да работи. В противен случай следвайте стъпките, описани в Метод 1, преди да изпълните процедурата за компресиране.



В повечето случаи, когато потребителят срещне ситуация, при която опцията “Expand Volume” не е активна в модула за управление на дискове, можете да решите проблема или чрез форматиране на твърдия диск в файловата система NTFS, или чрез създаване на неразпределено пространство. Естествено, начинът за решаване на даден проблем трябва да се избира само в съответствие с фактора, който е причинил неговото възникване.