Съдържание:
Метод 1: Редактиране на системния регистър
Обсъжданият проблем възниква предимно поради неправилната работа на механизма за предоставяне на права за достъп на един от компонентите на Microsoft Office, което в повечето случаи може да бъде отстранено чрез изтриване на определен клон от регистъра.
- Извикайте "Редактор на регистъра" – най-лесно е да го направите с помощта на инструмента "Изпълни", стартирайки го с комбинацията Win+R. След това въведете в прозореца командата regeditи натиснете "ОК".
- Отидете на адрес:
HKEY_LOCAL_MACHINESOFTWAREMicrosoftWindows NTCurrentVersionImage File Execution OptionsOSPPSVC.EXEЗа всеки случай препоръчваме да направите резервно копие на раздела – маркирайте папката Image File Execution, след това използвайте опцията "Файл" – "Експорт". ![Да започнете резервно копиране на клона на регистъра за отстраняване на проблема "Грешка 1920. Неуспешно стартиране на услугата" в Microsoft Office]()  Изберете местоположение, където желаете да запазите резервното копие, задайте му име и кликнете "Запази". 
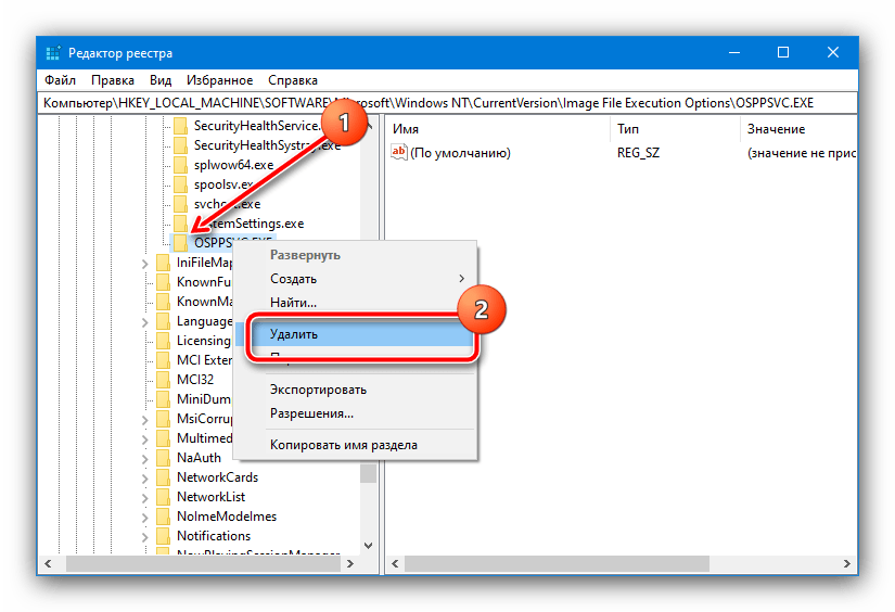
- Сега маркирайте записа OSPPSVC.EXE, щракнете с десния бутон на мишката и изберете опцията "Изтрий".
![Премахване на проблемния ключ от регистъра за отстраняване на проблема "Грешка 1920. Неуспешно стартиране на услугата" в Microsoft Office]()  Потвърдете намерението си. 
- Рестартирайте компютъра.
 
 
 
След стартиране на ОС проверете за наличие на проблема. Ако той е отстранен, използвайте един от следните методи.
Метод 2: Настройка на достъпа до папките
Вторият метод за отстраняване на проблеми с достъпа включва извършването на определени манипулации с файловата система на компютъра при инсталиране на MS Office.Следващите стъпки:
- След получаване на грешка затворете "Майстор по инсталация…" и отидете на следния адрес:
C:Program FilesCommon FilesMicrosoft SharedНапълно (чрез комбинация Shift+Del) изтрийте директорията OfficeSoftwareProtectionPlatform. 
- Отново стартирайте "Редактор на регистъра" (вж. Метод 1) и отидете на пътя HKEY_CLASSES_ROOTAppID, кликнете върху последната папка ПКМ и изберете "Разрешения".
- В този прозорец натиснете "Добавяне".
![Добавяне на акаунт за отстраняване на проблема "Грешка 1920. Не успя да стартира услугата" в Microsoft Office]()  Въведете името на потребителя NETWORK SERVICEи натиснете "Проверка".![Проверка на акаунта за отстраняване на проблема "Грешка 1920. Не успяхме да стартираме услугата" в Microsoft Office]()  След проверката използвайте бутона "ОК". ![Въвеждане на акаунт за отстраняване на проблема "Грешка 1920. Неуспешно стартиране на услугата" в Microsoft Office]()  В колоната "Разрешаване" отбележете опцията "Пълен достъп", след което натиснете "Приложи" и "ОК". 
- Стартирайте отново инсталатора на пакета приложения и започнете инсталацията. Не се притеснявайте, ако грешката се появи отново, това също е част от процедурата. Не затваряйте "Майстор по инсталация…", отидете на адреса от стъпка 1 и изберете папката OfficeSoftwareProtectionPlatform, щракнете върху нея с ПКМ и отидете в "Свойства".
![Отворете свойствата на папката, за да отстраните "Грешка 1920. Не успяхме да стартираме услугата" в Microsoft Office]()  Тук отворете "Сигурност" и използвайте бутона "Допълнително". ![Смяна на собственическата сметка за отстраняване на проблема "Грешка 1920. Не успя да стартира услугата" в Microsoft Office]()  Повторете действията за предоставяне на разрешения на потребителя NETWORK SERVICE от стъпка 3, те не се различават.Единственото допълнение – отбележете опцията "Заменете разрешенията за всички дъщерни обекти…". 
- Сега ще е необходимо да отворите услугите – необходимият инструмент може да бъде стартиран чрез вече споменатото тук средство "Изпълни", заявка services.msc.![Отворете услугите за отстраняване на проблема "Грешка 1920. Не успяхме да стартираме услугата" в Microsoft Office]()  Намерете в списъка позицията с името Office Software Protection Platform, кликнете върху нея ПКМ и изберете "Стартиране". 
 
 
 
 
 
Върнете се към прозореца на инсталатора и натиснете бутона "Повторете" – сега процесът трябва да премине без проблеми.
Метод 3: Използване на други инсталационни данни
Понякога разглежданият проблем се появява в случаи, когато съдържанието на инсталатора е повредено, например, по време на изтеглянето. Ако нито първият, нито вторият от посочените методи не помагат, вероятно сте се сблъскали именно с неуспешен инсталатор. В такъв случай ще е необходимо да го изтеглите или копирате отново, и е желателно от друг източник.
 
 
 
 
 
 
 
