Windows Handy Backup - програма, създадена за архивиране и възстановяване на данни на локални машини, сървъри и локални мрежи. Може да се използва както на домашни персонални компютри, така и в корпоративния сегмент.
съдържание
Soft ви позволява да създавате резервни копия на важни файлове и да ги запазвате на твърдия диск, сменяемите носители или на отдалечен сървър. Можете да избирате между три режима на архивиране.
Когато създавате задача, програмата предлага да изтриете всички външни файлове в целевата папка и да запазите предишните версии на архивите.

Създадените резервни копия могат да бъдат компресирани в архива, за да се спести място на диска и да се защити с криптиране и парола.

Освен запазването на файлове и папки, програмата позволява създаването на пълни копия на твърди дискове, включително системни устройства, при запазване на всички параметри, права за достъп и пароли.

В Windows Handy Backup има интегриран график, който ви позволява да изпълнявате график за архивиране и да разрешавате задачата, когато е свързано USB флаш устройството.

Тези настройки ви позволяват да изберете програмите, които ще се изпълняват в началото или в края на архива, и да включите известяването на ангажираните операции или грешки чрез електронна поща.

Тази операция се използва за синхронизиране на данни между различни носители, т.е. довеждането им (данни) в идентична форма. Медиите могат да бъдат разположени на локален компютър, в мрежа или на FTP сървъри.

Програмата може да извърши възстановяване в два режима.

Можете да внедрите резервно копие не само в първоначалното местоположение, но и на всяко друго място, включително на отдалечен компютър или в облака.

Windows Handy Backup, при поискване, инсталира на компютъра услуга, която ви позволява да извършвате операции без намеса на потребителя и опростява управлението на профили, като същевременно не намалява сигурността на системата.

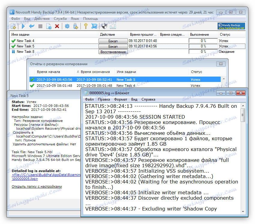
Програмата поддържа подробен отчет за извършените операции. Можете да прегледате както текущите настройки на задачите, така и пълния дневник за действия за преглед.

С тази функция можете да създадете стартов носител, който съдържа обкръжение за възстановяване, базирано на Linux. Файловете, необходими за писане, не са включени в разпространението и се изтеглят отделно от интерфейса на програмата.

Екологията започва от времето на зареждане от тази медия, т.е. без да е необходимо да стартирате операционната система.

"Командния ред" се използва за извършване на операции по копиране и възстановяване, без да се отваря прозорецът на програмата.

Windows Handy Backup е универсален софтуер, предназначен за копиране на файлове, папки, бази данни и цели дискове. За да работите с програмата, не е необходимо да знаете местоположението на данните, а само техния вид или цел. Архивите могат да бъдат съхранявани и разположени навсякъде - от локален компютър до отдалечен FTP сървър. Вграденият Scheduler ви позволява да извършвате редовни резервни копия, за да подобрите надеждността на системата.
Изтеглете последната версия на програмата от официалния сайт