Повечето потребители често трябва да работят с поне две езикови клавиатури на компютъра - кирилица и латиница. Обикновено превключването се извършва без проблеми с помощта на клавишната комбинация или чрез щракване върху съответната икона в “Toolbar” . Но понякога с изпълнението на дадените манипулации може да има проблеми. Нека да видим какво да направим, ако езикът на клавиатурата не се промени на компютри с Windows 7.
Вижте също: Как да възстановите езиковата лента в Windows XP
Съдържанието
Всички проблеми с превключването на езикови клавиатури на компютъра могат да бъдат разделени на две големи условни групи: хардуер и софтуер. Най-често срещаният фактор в първата група причини е банален ключов неуспех. След това просто трябва да се поправи, а ако не може да се поправи, сменете клавиатурата като цяло.
По методите за премахване на повреди, причинени от програмна група фактори, ще разгледаме по-подробно в тази статия. Най-лесният начин за решаване на проблем, който помага в повечето случаи е да рестартирате компютъра, след което, като правило, смяната на клавиатурата започва отново да работи. Но ако проблемът се повтаря редовно, тогава рестартирането на компютъра всеки път е доста неудобно, така че тази опция не е приемлива. След това разглеждаме най-често използваните начини за решаване на проблема с промяната на клавиатурната подредба, което ще бъде много по-удобно от посочения метод.
Най-честата причина, поради която клавиатурата не е включена, е фактът, че системният файл ctfmon.exe не се изпълнява. В този случай той трябва да се активира ръчно.
c:WindowsSystem32
След това натиснете Enter или кликнете върху иконата под формата на стрелка вдясно от въведения адрес.


Има и по-бърз начин на действие, но който изисква запомняне на командата.
ctfmon.exe
Кликнете върху бутона „OK“ .

Следователно, една от тези две опции за ръчно стартиране на файла CTFMON.EXE не изисква рестартиране на компютъра, което е много по-удобно от пълното рестартиране на системата всеки път.
Ако ръчното стартиране на CTFMON.EXE файла не помогна и клавиатурата все още не се превключва, има смисъл да се опитате да решите проблема, като редактирате системния регистър. Също така, следният метод ще реши проблема драстично, т.е. без необходимостта от периодично извършване на действия за активиране на изпълнимия файл.
Внимание! Преди да направите каквито и да е процедури за редактиране на системния регистър, силно препоръчваме да създадете резервно копие от него, за да можете да възстановите предишното състояние, когато извършвате погрешни действия.
regedit
След това кликнете върху „OK“ .






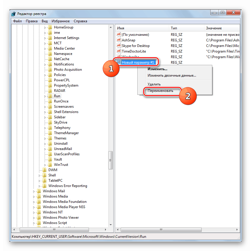
Ако сте кликнали на друго място на екрана, тогава в този случай името на параметъра низа се запазва. След това, за да промените името по подразбиране на желаното име, щракнете върху този елемент от RMB и изберете “Rename” в списъка, който се отваря.

След това полето за промяна на името ще се активира отново и можете да влезете в него:
ctfmon.exe
След това щракнете върху Enter или просто кликнете с мишката върху която и да е част на екрана.


C:WINDOWSsystem32ctfmon.exe
След това натиснете "OK" .


За да решите проблема с невъзможността за промяна на езиковото оформление на компютър с Windows 7, можете да използвате няколко метода: просто рестартиране на компютъра, ръчно стартиране на изпълним файл и редактиране на системния регистър. Първият вариант е много неудобен за потребителите. Вторият метод е прост, но в същото време не се изисква всеки път, когато се открие проблем с рестартирането на компютъра. Третият ви позволява да решите проблема драстично и да се отървете от проблема с превключването веднъж завинаги. Вярно е, че това е най-трудната от описаните опции, но с помощта на нашите инструкции е в рамките на неговите правомощия да овладее дори един начинаещ потребител.