Инструментите за защита на компютъра - защитната стена, защитникът и центърът за актуализиране - са най-важните компоненти на системата.  В някои случаи потребителят не може да промени настройките си поради факта, че всички списъци и превключватели са блокирани и в горната част на прозореца мига съобщение от формата „Някои параметри са зададени от системния администратор“ .  Как да решим този проблем в Windows 7, ще говорим в тази статия. 
съдържание
Самият текст на съобщението ни казва какво се случва. Това означава, че или акаунтът, в който сте влезли в момента, няма права на администратор или някои системни настройки за политики или регистъра са променени.

Права на администратор
Първото нещо, на което трябва да обърнете внимание, е дали акаунтът, под който се извършват действията, има администраторски права. Ако това не е така, трябва да влезете в друг „акаунт“ или да промените настройките на съществуващия.

  Повече подробности: 
Как да промените потребителския акаунт в Windows 7
Как да получите администраторски права в Windows 7
Има два начина за решаване на проблема с промяна на необходимите параметри.
В изданията на „Седемте“, „Професионален“, „Максимум“ и „Корпоративен“ има щракване , редактор на местната групова политика . Той съдържа параметри, чиито стойности определят поведението на системата. Този инструмент е основният и се намира над всички останали инструменти за настройки. Освен всичко друго, тук можете да управлявате и актуализирате опции.
Прочетете също: Групови политики в Windows 7
 gpedit.msc 
Избираме единствения елемент в изданието.

 Конфигурация компьютера - Административные шаблоны 
Избираме клона „Windows Components“ , вдясно търсим „Windows Update“ и щракнете двукратно върху него.




Ако не е възможно да използвате предишния инструмент, изпълнете следните стъпки:
Повече подробности: Как да отворите редактора на системния регистър в Windows 7
 HKEY_LOCAL_MACHINESOFTWAREPoliciesMicrosoftWindows 
Кликнете с десния бутон върху секцията
 Windows Update 
и изберете елемента „Изтриване“ .

В диалоговия прозорец, който се отваря, потвърдете действието с бутона "Да" .

Вградените антивирусни настройки се намират в същия раздел на „Редактора на местната групова политика“ , както и в системния регистър.
И тук, както в случая с „Център за актуализиране“ , трябва да проверите състоянието на параметрите ( „Не е зададено“ ). Промяната на стойностите се извършва съгласно подобен алгоритъм.

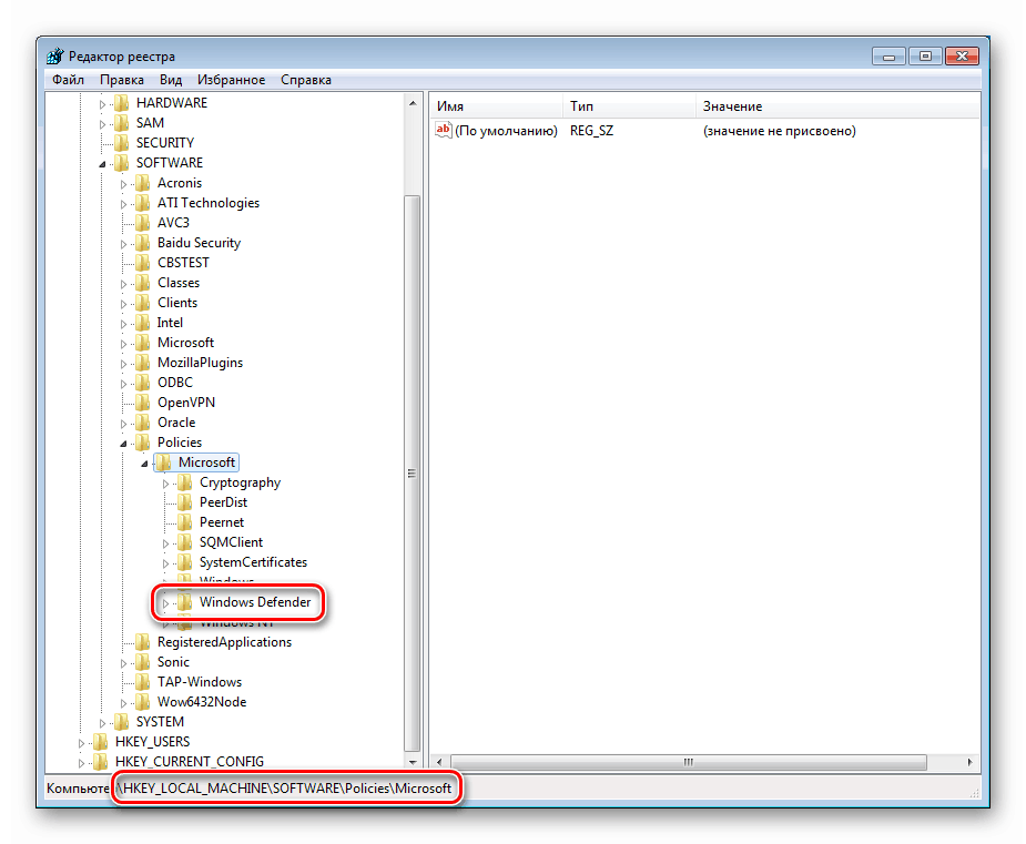
В редактора на системния регистър (виж по-горе) се интересуваме от клона
 HKEY_LOCAL_MACHINESOFTWAREPoliciesMicrosoft 
и раздел
 Windows Defender 
Трябва да го премахнете и да рестартирате машината.

Управлението на настройките на защитната стена е малко по-различно от предишните компоненти.
Параметрите на вградената защитна стена „лежат“ в добавката „Местна политика за сигурност“ . Предлага се в същите издания на Windows като "Редактор на местните групови правила". Можете да стигнете до него чрез инструкциите, описани в статията по-долу.
Повече подробности: Как да отворите "Local Policy Policy" в Windows 7


Ако вашата версия на Windows няма тази добавка, намерете клона в редактора на системния регистър (вижте по-горе)
 HKEY_LOCAL_MACHINESOFTWAREPoliciesMicrosoft 
Изтриване на раздел
 WindowsFirewall 
След деинсталиране рестартирайте машината.

В заключение си струва да споменем факторите, които водят до промяна в посочените по-горе настройки. Ако администраторът не е направил това или сте единственият потребител на компютър, трябва да помислите за евентуална вирусна атака. В такива случаи трябва незабавно да проверите системата и да премахнете вредителите.
Повече подробности: Борбата срещу компютърните вируси
В ситуация, в която параметрите бяха променени от системния администратор, е по-добре да се свържете с него и да изясните причината. Може би вашите действия значително ще намалят мрежовата сигурност и ще застрашат не само вашия компютър, но и машините на други потребители.