Съдържание:
Метод 1: Редактиране на регистъра
Обсъжданата грешка възниква поради сривове на времевия профил: системата не може да го активира, поради което съответната услуга не разрешава зареждането на ОС. Решението на проблема се състои в използването на "Редактора на регистъра".
- Извикайте конзолата "Изпълни", като използвате комбинацията от клавиши Win+R. Въведете командата
regedit
и кликнете "ОК". - След стартиране на програмата, преминете на следния адрес:
HKEY_LOCAL_MACHINESOFTWAREMicrosoftWindows NTCurrentVersionProfileList
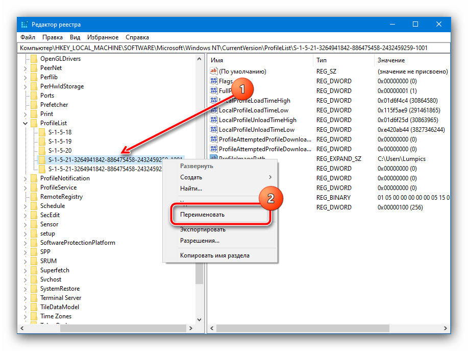
- Внимателно проучете списъка с подпапки в категорията – нужната ни започва с последователността S-1-5 и има случайна комбинация от цифри и букви в името. В разглежданите условия обикновено има две подобни директории, а втората има добавка .bak в края.
Разширете която и да е от тези директории и погледнете стойността на параметъра "ProflePath" – тя трябва да отговаря на местоположението на основния ви профил.
- Сега трябва да редактираме имената на всяка от директориите – кликнете с десния бутон на мишката върху тази, която няма добавка .bak, и изберете опцията "Преименувай".
Отидете в края на името и добавете добавка чрез точка – всяка комбинация от символи, освен bak.
- Повторете процедурата от предишната стъпка, но вече за папката с резервните настройки на профила: тук е достатъчно да премахнете окончанието.
В този каталог намерете параметъра "RefCount", щракнете върху него ЛКМ два пъти и въведете стойността 0.
Изпълнете същата операция за записа "State".
- Затворете "Редактор на регистъра" и рестартирайте компютъра.





Този метод позволява да се реши проблема без да се изтрива потребителят и неговите данни.
Метод 2: Възстановяване на системата
Понякога причината за разглеждания проблем може да бъде повреда на файловете на ОС, по-специално на същите данни от профила. Ако предишното решение не е сработило, опитайте да използвате описаните в следващите статии методи за възстановяване.
Повече информация: Възстановяване на данни в Windows 7 и Windows 10
