Windows Defender е програма, вградена в операционната система, която ви позволява да защитите компютъра си от вирусни атаки, като блокирате изпълнението на последния код и предупреждавате потребителя за него. Този компонент е автоматично деактивиран при инсталиране на антивирусен софтуер на трета страна. В случаите, когато това не се случи, както и блокирането на "добри" програми, може да е необходимо ръчно деактивиране. За това и говорете в тази статия.
съдържание
Преди да деактивирате защитника, трябва да разберете, че това трябва да се прави само в изключителни случаи. Например, ако даден компонент предотвратява инсталирането на желаната програма, то може да бъде временно деактивиран и след това включен. Как да направите това в различни издания на "Windows" ще бъде описано по-долу. Освен това ще говорим за това как да дадем възможност на даден компонент, ако той е деактивиран по някаква причина и няма възможност да го активираме с конвенционални средства.
За да деактивирате Windows Defender в "топ десет", първо трябва да се свържете с него.





Съществуват и други опции за деактивиране на приложението, които са описани в статията, налична на връзката по-долу.
Повече подробности: Деактивирайте защитника в Windows 10
След това нека да разберем как да включите програмата. При нормални условия защитникът се активира просто, достатъчно е да включите превключвателя в положение "Включено" . Ако това не стане, приложението се активира независимо след рестартиране или след известно време.

Понякога, когато включите Windows Defender в прозореца за настройки, има някои проблеми. Те се изразяват във вида на прозорец с предупреждение, че е настъпила неочаквана грешка.

В по-старите версии на "десетките" ще видим следното съобщение:

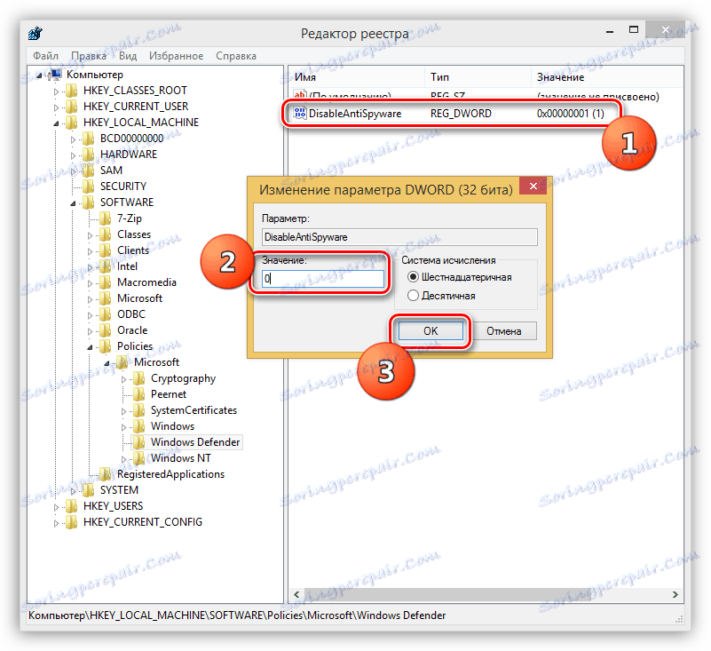
Да се справиш с тях по два начина. Първият е да използвате "Местен редактор за групови правила" , а второто е да промените ключовите стойности в системния регистър.
Повече подробности: Активиране на защитника в Windows 10
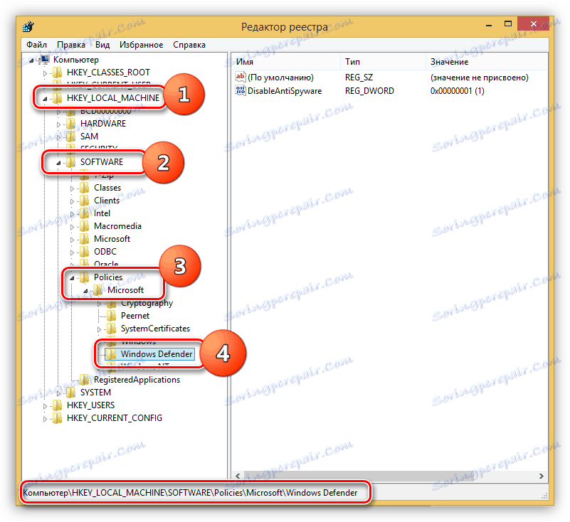
Имайте предвид, че при следващата актуализация някои параметри в редактора са променени. Това важи за два статии, връзките с които са дадени по-горе. По време на създаването на този материал, желаната политика е в папката, показана на екранната снимка.

Стартирането на приложението в "осем" се извършва и чрез вграденото търсене.





Можете да активирате отново защитата в реално време, като поставите отметка в квадратчето (вижте точка 3) или като натиснете червения бутон в раздела Начална страница.

Ако защитникът е бил деактивиран в блока "Администратор" или системата е разбита, или някои фактори са повлияли на промяната на параметрите за стартиране на приложението, тогава когато се опитате да го стартирате от търсенето, ще видите следната грешка:

За да възстановите програмата, можете да прибягвате до две решения. Те са същите като в "Десет" - създаване на политика за локална група и промяна на един от клавишите в системния регистър.
Метод 1: Местна групова политика
gpedit.msc
Кликнете върху "OK" .






Метод 2: Редактор на системния регистър
Този метод ще ви помогне да активирате защитника в случай, че във вашата версия на Windows няма "Местен редактор за групови правила" . Такива проблеми са доста редки и възникват по различни причини. Една от тях е принудителното спиране на приложението от антивирус или злонамерен софтуер на трета страна.
regedit

HKEY_LOCAL_MACHINESOFTWAREPoliciesMicrosoftWindows Defender


Отваряне на това приложение в "седем" може да бъде същото като в Windows 8 и 10 - чрез търсене.





Можете да активирате защитата, като поставите квадратчето за отметка, което премахнахме в стъпка 4, на място, но има ситуации, при които е невъзможно да се отвори програмата и да се конфигурират нейните настройки. В такива случаи ще видим следния предупредителен прозорец:

Можете също така да разрешите проблема, като конфигурирате политиката за локална група или системния регистър. Действията, които трябва да бъдат изпълнени, са напълно идентични с Windows 8. Има само една малка разлика в името на правилата в "Редактор" .
Повече подробности: Как да активирате или деактивирате Windows 7 Defender

Тъй като по време на това писане подкрепата за Win XP е преустановена, защитникът за тази версия на операционната система вече не е на разположение, тъй като "летя" заедно със следващата актуализация. Вярно е, че можете да изтеглите това приложение на сайтове на трети страни, като напишете заявка в търсачката като "Windows Defender XP 1.153.1833.0" , но това е на ваша собствена опасност и риск. Такива изтегляния могат да навредят на компютъра.
Вижте също: Как да надстроите Windows XP
Ако Windows Defender вече присъства във вашата система, можете да го конфигурирате, като кликнете върху съответната икона в областта за уведомяване и изберете елемента от менюто "Отваряне" .




Ако в таблата няма икона, защитникът е деактивиран. Можете да го активирате от папката, в която е инсталирана
C:Program FilesWindows Defender


От всичко, което е написано по-горе, можем да заключим, че активирането и деактивирането на Windows Defender не е толкова трудна задача. Основното нещо е да запомните, че не можете да оставите системата без защита от вируси. Това може да доведе до тъжни последствия под формата на загуба на данни, пароли и друга важна информация.